特别说明:本操作手册中涉及的 “老用户” 指 2023 年 10 月 27 日前注册的用户!
目录
安装指南
安装包文件清单
| 文件名称 | 类型 | 修改日期 | 说明 |
|---|---|---|---|
| DotNetFX48 | 文件夹 | 2023/3/22 | 运行环境依赖 |
| AiduiguiV1.0.exe | 应用程序 | 2023/3/22 | 主程序安装文件 |
| app.ini | CONFIG 文件 | 2023/3/15 | 配置设置文件 |
| AxInterop.WMPLib.dll | 应用程序扩展 | 2023/3/22 | 组件依赖 |
| BouncyCastle.Crypto.dll | 应用程序扩展 | 2021/10/19 | 组件依赖 |
| ChnCharInfo.dll | 应用程序扩展 | 2017/1/17 | 组件依赖 |
| CookComputing.XmlRpcV2.dll | 应用程序扩展 | 2011/1/12 | 组件依赖 |
| DotNetRtfWriter.dll | 应用程序扩展 | 2017/12/19 | 组件依赖 |
| FontAwesome.Sharp.dll | 应用程序扩展 | 2023/3/4 | 组件依赖 |
安装步骤

-
下载完整安装包(含上述所有文件);
-
解压安装包到指定文件夹(建议路径不含中文);
-
双击
AiduiguiV1.0.exe启动安装程序; -
选择安装目录(支持自定义路径),点击 “下一步” 完成安装。
自定义目录安装注意事项
-
若选择自定义安装路径,需在指定目录下手动创建程序文件夹(例:D:\software\aiduigui\,文件夹名称建议为 “aiduigui”);
-
程序会自动在该文件夹下完成文件部署,无需手动复制文件。
版本更新
自动更新
程序默认配置自动更新功能,新版本发布后会自动检测并提示更新,点击 “更新” 即可完成升级。
手动更新(自动更新失效时)
方式 1:打开程序安装目录后点击 “更新.exe” 文件,手动触发升级;

方式 2:访问官网 https://www.ivoice.cloud/aishenting/,下载最新版安装包,覆盖安装(安装前需卸载旧版本)。

登录操作
启动客户端

双击桌面 “爱对轨审听版” 图标,启动客户端程序。
账号登录

-
机构账号:请输入注册的机构名称、审听名称或管理员名称、密码;
-
个人账号:请输入注册的登录账号名称,老用户请输入原机构账号名称;
-
输入完成后点击 “登录” 按钮,进入主操作界面。
核心操作流程(四步完成审听)
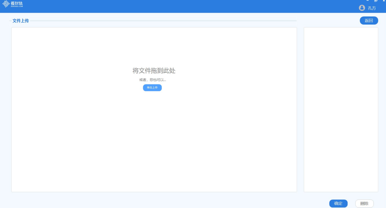
第一步:上传文本

-
在主界面点击 “文件上传” 区域的 “单击上传” 按钮;
-
选择需要审听的文本文件(支持多文件批量上传);
-
确认文件选择后,点击 “确定” 完成上传。
注意:上传前需确保文本文件处于关闭状态,否则可能导致上传失败。
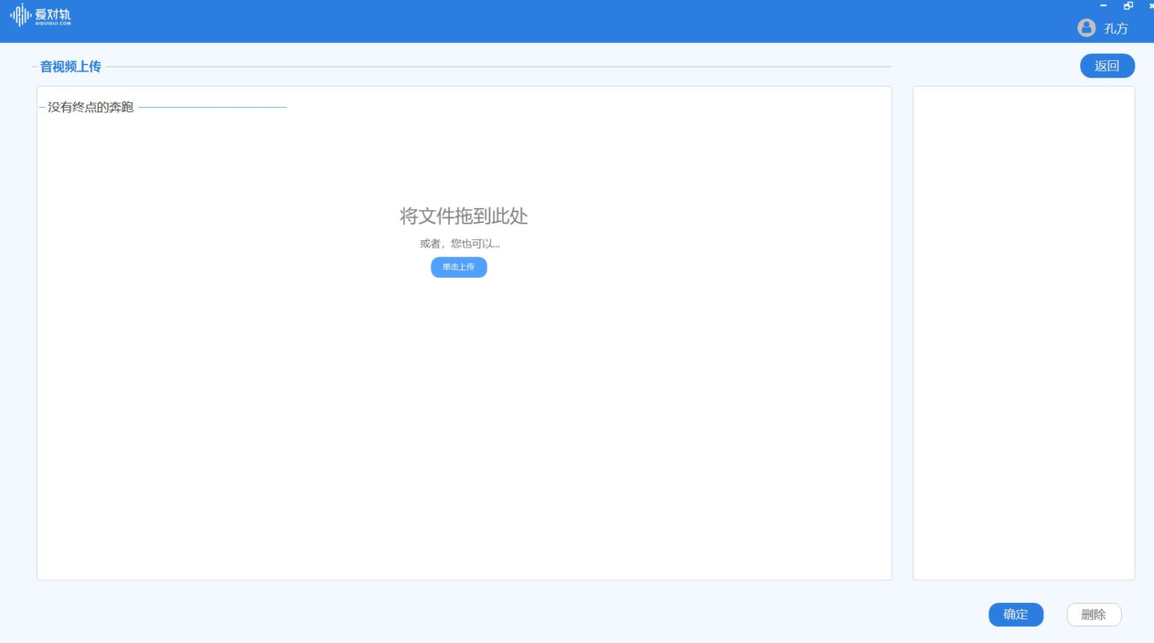
第二步:上传音频 / 视频


-
对应已上传的文本,点击 “上传音视频” 按钮;
-
在弹出的上传界面中,点击 “单击上传”,选择匹配的音视频文件(支持批量上传);
-
点击 “确定” 完成上传。
关键要求:
-
音视频内容需与上传文本的内容范围完全对应;
-
音视频需为内容连贯的成品文件,不可分段;
第三步:AI 辅助审听


-
在文件列表中找到目标文件(状态显示 “待审听”),点击 “开始审听”;
-
系统自动完成音频与文本的对齐,出错处将自动标红(标红规则:发音不符、漏读、多读均会标记);
-
点击音频条(按时间段分段显示,如 01 秒 - 18 秒)播放对应段落,支持倍速播放(0.5x-2.0x);
-
重点审听标红区域,确认是否存在错误;
-
若需修改,在 “审听意见” 一栏填写具体修改建议(例:第 15 秒 “项目” 应为 “项目组”)。
第四步:下载审听报告

-
审听完成后,返回文件列表;
-
找到目标文件,点击 “下载报告” 按钮;
-
选择报告格式(支持 Word、Excel、PDF 三种格式);
-
选择保存路径,点击 “确定”,报告自动导出,审听流程全部完成。
注意事项
-
安装新版本前,必须先卸载旧版本程序,避免文件冲突;
-
上传文本或音视频时,确保文件已完全关闭(未被其他程序占用);
-
同批次处理的对轨文件数量建议≤5 个,单文件大小建议≤200MB,避免卡顿;
-
若文件状态显示 “解析失败” 或 “音视频识别失败”,请检查:
-
文件格式是否支持;
-
文件是否损坏(可通过本地播放器测试);
-
网络是否稳定(本地运行仍需基础网络验证权限);
- 程序意外退出可能导致 “账号已登录” 提示,此时需联系技术支持(17664007889)处理;
常见问题排查
安装类问题
| 问题现象 | 排查步骤 | 解决方案 |
|---|---|---|
| 双击安装程序无响应 | 1. 检查路径是否含中文;2. 检查是否有管理员权限 | 1. 重新解压到纯英文路径;2. 右键安装程序选择 “以管理员身份运行” |
| 提示缺少依赖文件 | 查看提示缺少的.dll 文件 | 打开安装包中 “DotNetFX48” 文件夹,安装对应依赖库 |
操作类问题
| 问题现象 | 排查步骤 | 解决方案 |
|---|---|---|
| 上传文件失败 | 1. 文件是否关闭;2. 文件格式是否支持;3. 文件大小是否超限 | 1. 关闭文件后重新上传;2. 转换为支持格式;3. 拆分超大文件(>200MB) |
| 标红不准确 | 1. 音频是否清晰;2. 文本是否与音频完全匹配 | 1. 确保音频无杂音、无背景音;2. 核对文本与音频内容范围一致性 |
| 报告无法导出 | 1. 保存路径是否存在;2. 路径是否含特殊字符 | 1. 确认保存路径存在;2. 选择无特殊字符的路径(例:D:\ 审听报告 \) |
八、试用申请与会员充值
8.1 试用申请

如需体验 “爱对轨” 审听版,可访问官网 https://www.ivoice.cloud/aishenting/,点击 “立即申请” 提交试用需求.